Mitch Ryks

Tables Today

TABLES TODAY

Data collected from Directed Storytelling guided the design of an IOS application that allows users to find restaurant reservations on a short notice.

Tables Today

 

opportunity space

I was tasked with the opportunity to design an iOS application that allowed individuals to make a restaurant reservation. The application was to focus on a specific need that was not met in the users’ previous experiences.

 

solution

The application ‘Tables Today’ focuses on the ability for a user to find and make a reservation at a restaurant on short notice.

methods

  • Directed Storytelling

  • Lo-fi Wireframing

  • Hi-fi Wireframing

  • Interactive Prototyping

  • Usability Testing

 

skills & Tools

  • Directed Storytelling

  • Pen & Paper

  • Screen Flow

  • Sketch

  • Axure RP 8

 

Goal

For this project I was asked to look at how individuals use an application to make a restaurant reservation. The goal of this project was to construct a prototype of an application and complete usability tests to identify key factors what makes a successful restaurant reservation application.

User Interviews

The first thing that I wanted to do was get a better idea of what users need and like in an application for making restaurant reservations. In order to do this, I used directed storytelling to interview 3 users regarding their recent experiences making a reservation. From these interviews, I compiled a basic list of commonalities and differences in the users’ impressions.

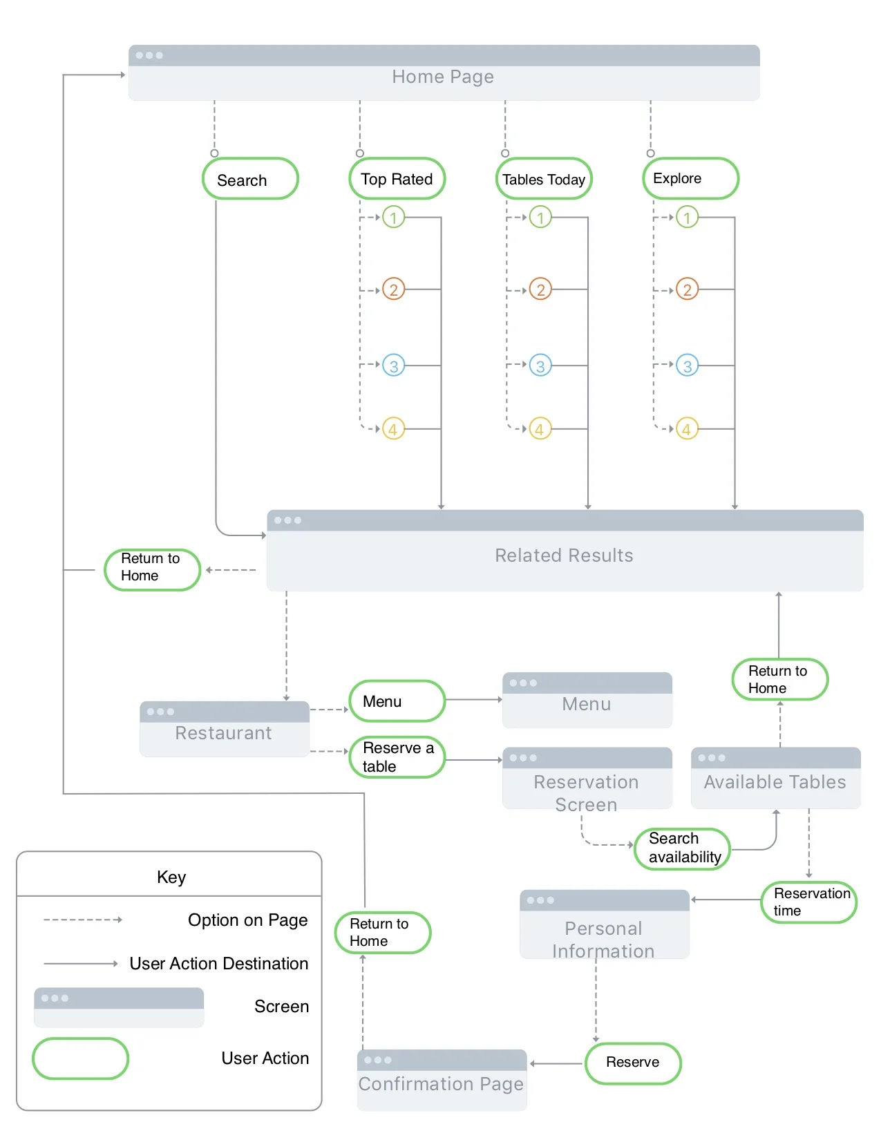
Wireframing and User Flow

I then sketched wireframes that focused on the results from the user interviews. One of the main points of focus was making the app simple and clean while avoiding unnecessary information and options. From these sketches I then used the software Sketch to make digital wireframes of these select screens.

Interactive Prototype

I used the Axure RP 8 to construct an interactive prototype of the app. Between the time that I completed the wireframes and the prototype, I made a change in the hierarchy of the home screen. In order to emphasize the ability to make a reservation on a short notice, I enlarged the “What’s available today?” section and made it span the width of the screen. I also decreased the size of the “Explore” option and aligned it with “Top Rated”.

Usability Tests

Four users participated in a usability test of the interactive prototype. Participants were informed that I was testing the usability related to two primary tasks. The participants were verbally asked to complete these two primary tasks while “thinking-out-loud” as they worked. From these usability tests, I found four serious issues with the application. Three of the four serious issues were due to the application not meeting the expectation of the participant in the navigation. You can find my full usability report here:

https://www.dropbox.com/s/jl0qunkw4v9ju24/Mitch_Week5.1-UsabilityTest-FindingsReport.pdf?dl=0

Back to My Work